WinSCP config WebDAV path
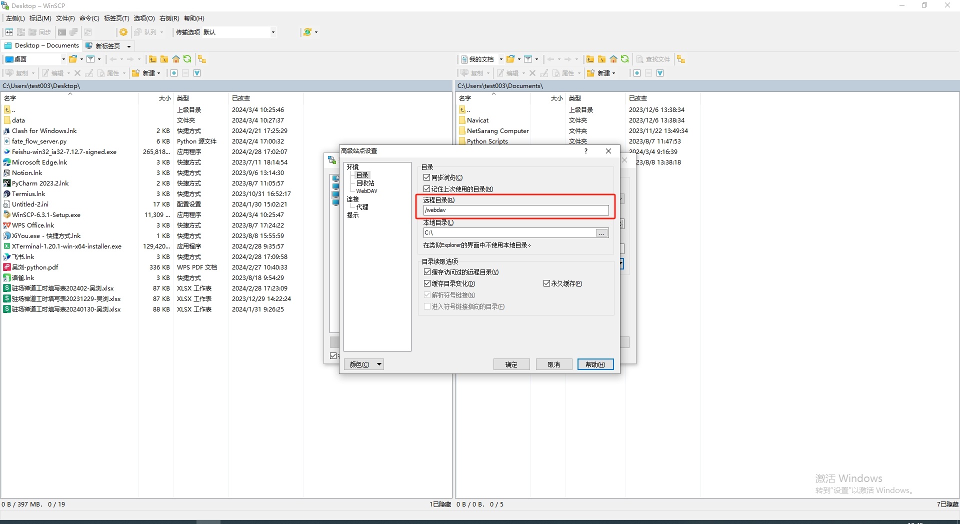
I use WinSCP to config like 11.png, not work.
Use RaiDrive config path, it is ok.
Use RaiDrive config path, it is ok.
Advertisement
Advertisement
Advertisement
You can post new topics in this forum